- 2 Minute Streaming
- Posts
- Kafka 2025 Wrapped
Kafka 2025 Wrapped
A year-end review of the streaming ecosystem: acquisitions, existential pivots, and the slow march toward table formats.
In 2025, IBM joined the chat and the Diskless architecture went open-source.
Top News
Snowflake almost acquired RedPanda (Jan 2025)
š This revealed RedPanda had just ~$20M in ARR4 (~Q4 2024)ā¦
RedPanda pivots massively to AI (Oct 2025).
š Aiven announces Diskless Topics KIP (May 2025)2
ā¼ļø IBM buys Confluent for $11B (Dec 2025)
Others
Databricks made some moves into streaming:
Announced Zerobus, a Kafka-like message bus for ingesting data directly into your Lakehouse in a Unity Table format
Spark Real-Time Structured Streaming released, a new Spark Structured Streaming feature (named awfully) that processes events in tens of milliseconds
hell, they even released a paper bashing Kafka
Snowflake didnāt wait long either - they announced Snowpipe, a real-time ingestion method allowing apps to write rows directly into Snowflake tables
Cloudflare released Pipelines and the āCloudflare Data Plaformā, a way to receive events via HTTP, stream-process transform them with SQL and ingest into R2 (their object store) in an Iceberg format)
S2 launched officially
We seem to be seeing every vendor nibbling at the edges of real-time streaming.
Kafka Ecosystem š
Top Trends
š§ Iceberg and the Lakehouse is everywhere
Confluent Cloud Tableflow went GA (for Iceberg)
WarpStream released their own Tableflow
Aiven released (open-source) Iceberg Topics
I wrote how I think Iceberg will eat up some of Kafkaās single source of truth use case. I see the industry speed-running into tihs.
š¾ S3 is eating the (Kafka) world
S3 Express lowered their prices 30-85%, making it significantly more cost-effective to build Diskless Kafka on top of S3 Express
Two KIPs were proposed to have efficient reads of cold data from object storage (KIP-1255: Remote Read Replicas and KIP-1248: Consumers reading from Object Storage)
As of writing, I count 10 diskless direct-to-S3 Kafka implementations - IBM Confluent Freight, IBM Confluent WarpStream, AutoMQ, Bufstream, Tansu, Aiven Inkless, (soon-to-be) Kafka Diskless Topics, StreamNative Ursa, Kafscale, RedPanda Cloud Topics
š¤ Everyone is building āAI Agent infraā
Confluent releases Streaming Agents and Confluent Intelligence (āReal-Time AI with Kafkaā)1
Streamnative releases an Orca Agent Engine
RedPandaās whole pivot into an Agentic Data Plane
šø Everyone was racing to claim the lowest costs:5
StreamNative: āCut Kafka Costs by 95%ā / āHow We Run a 5 GB/s Kafka Workload for $50/hā
Confluent:
Remember, if everybody is claiming to be cheaper - nobody is. Last year I the lies vendors make: āThe Brutal Truth About Kafka Cost Calculatorsā
That being said, some changes happened:
Confluent lowered their retail prices, especially of Freight.
Aiven released a generous free tier (Dec, 2025)
Parting Words
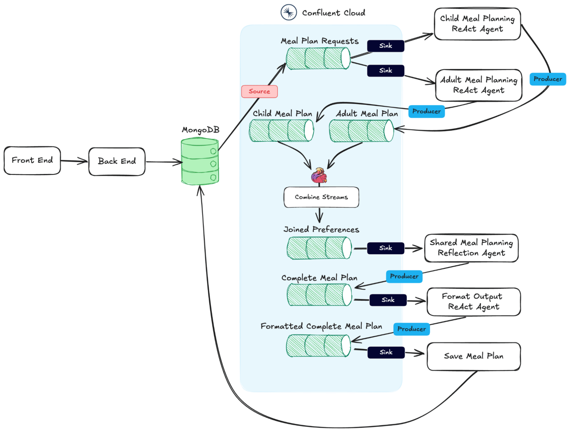
If Iāll remember 2025 by anything, itāll be by its AI slop:
No seriously, nothing is more telling of the fall of Data Streaming when its vendors need to create these obscure overly-complex buzzword-driven architectures3 for an application that⦠processes at most a few requests per second.
The Meme of 2025

kind of true
More Writing? š„
Here is a short selection of some of my best-performing pieces of content from 2025.
I made the Hacker News front page 4 times this year. The internet found them very interesting, so I assume you will too!
ApacheĀ®, Apache KafkaĀ®, Kafka, and the Kafka logo are either registered trademarks or trademarks of the Apache Software Foundation in the United States and/or other countries. No endorsement by The Apache Software Foundation is implied by the use of these marks.
1 The only thing missing is a Blockchain
2 There was some contention on whether this should be the path Kafka takes, as it prompted Slack to publish KIP-1176 which moved Kafka in the same direction but was as diskless. Great progress was made as on Dec 15 2025, Slack announced their intention to withdraw KIP-1176 in fear of not fragmenting the community, and announced their intention to help contribute to KIP-1150.
3 In a way, I fear this is the future of the internet. AI generated articles talking about AI vaporware, formatted carefully to dish out literally every buzzword out there with the hopes of winning some SEO ranking.
4 While this number is very small, one important reminder that people miss out is RedPandaās type of revenue. Since they sell BYOC, this number tends to be pure profit (excluding R&D and etc.). It is therefore unfair to compare it to SaaS products, because those resell AWS infrastructure which reduces profits but bumps up the revenue. If you want to compare both, I would apply a 2-3x multiple on BYOC revenue.
5 No wonder people call it a race to the bottom. āIs it a race to the bottom for streaming infrastructure pricing?ā (Reddit)

